Accueil > Informatique > Logiciel de photos KITVIEW

Logiciel de photos KITVIEW

MONTRER pour convaincre... et voir pour DÉCIDER. 

Simple, rapide et ergonomique, KITVIEW va transformer votre façon de prendre des photos !

Kitview est le seul logiciel qui facilite votre communication afin de mieux dialoguer avec vos patients, vos confrères et vos correspondants. Grâce à l'image, augmentez aisément votre pouvoir de conviction lors de la présentation de vos plans de traitement.

Ce qui fait la différence :

Une imagerie professionnelle : la présentation et l'explication de vos cas sont simplifiées

Une organisation sur mesure : un espace de communication paramétrable en fonction de vos besoins

Un gain de temps : l'acquisition des photos par wifi, le générateur de morphing et de PowerPoint

Une confidentialité préservée la séparation des données cliniques et des cas présentés aux patients

>> Boostez la communication clinique avec vos patients, vos confrères et vos correspondants.

L’acquisition instantanée

• Acquisition immédiate des photos ou vidéos par la carte WIFI

• Acquisition avec votre appareil photo ou votre smartphone

• Acquisition en mode scénario et en mode séance

• Classement automatique par reconnaissance des types de photos (face, profil, etc.)

Le rangement facilité

• Basé sur vos propres mots clefs, vocabulaire personnalisable

• Renommage des photos par « copier/coller » sur modèles de rangement

• Ajout automatique dans le dossier médical du patient, quel que soit votre logiciel de gestion



La présentation

• Affichage sur un ou plusieurs écrans depuis vos ordinateurs

• Application de présentation du cas / des cas similaires sur tablette

• Générateur automatique de présentation PowerPoint

• Le comparateur : une nouvelle méthode de présentation

• Générateur de morphing par transition

• Supporte tout type de fichier : mail, video, photo, pdf, etc. pour faciliter la numérisation du patient


Les courriers

• Générateur de courriers multipages

• Envoi d'emails avec les courriers en PDF attachés

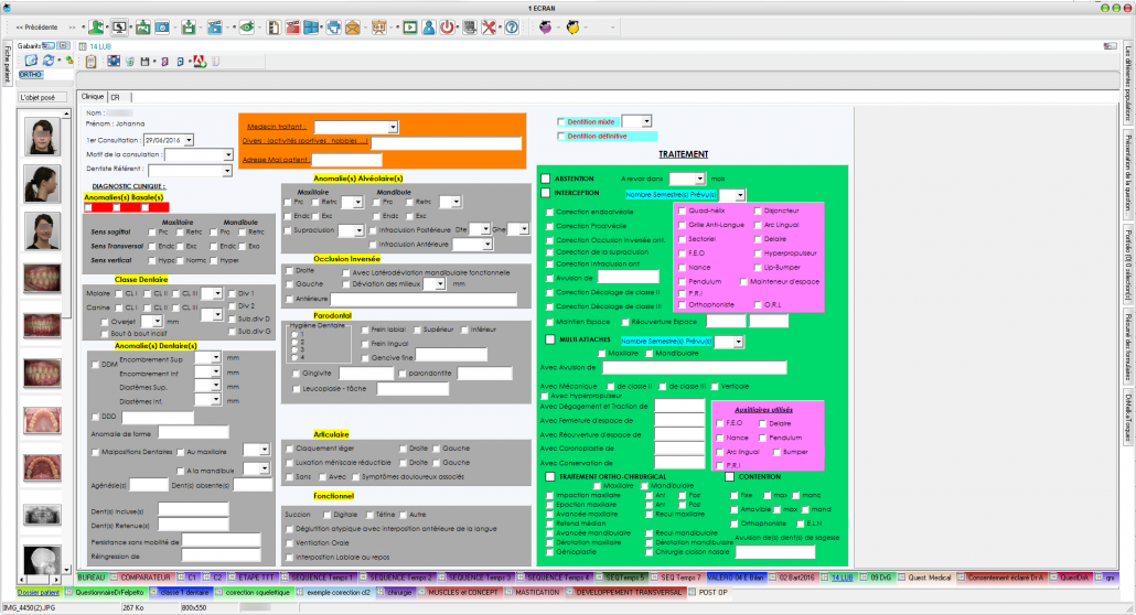
Les formulaires

• Informatisation de vos formulaires administratifs et techniques

• Résumé de vos formulaires : visualisation instantanée de la situation du patient

• Recherche rapide de cas par critères et mots clefs


Nous écrire
Les champs indiqués par un astérisque (*) sont obligatoires
15000
+ de références produits
1000
+ de clients satisfaits
20
années de savoir-faire
6
+ départements couverts